Activity Diagram Object Flow

activity diagram object flow
Untitled Document [www.site.uottawa.ca] activity diagram object flow
What is SysML? | OMG SysML activity diagram object flow
UML Model Symbols activity diagram object flow
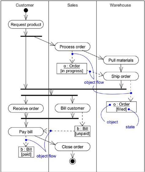
Figure 12.59 - Activity partition using swimlane example activity diagram object flow
Screenshots - Diagram examples and more activity diagram object flow
UML Sample Project activity diagram object flow
Rapid UML Solution | ConceptDraw.com activity diagram object flow
Use Case - Class Registration activity diagram object flow
Sequence Diagram activity diagram object flow
Activity-based costing flowchart (ABC flowchart ... activity diagram object flow
Statechart Diagram activity diagram object flow
Process Flowchart Symbols activity diagram object flow
Unit 2 - Adrianne Peech's portfolio activity diagram object flow
define reflex arc give a flow chart of spinal reflex arc ... activity diagram object flow
GMO Investigator Kit | Life Science Education | Bio-Rad activity diagram object flow
Component Diagram - Web Application activity diagram object flow
Blink reflex activity diagram object flow
Parachutes, Gravity and Air Resistance - Kids Discover activity diagram object flow
How to Sleep with an Ear Infection: 7 Tips to Help | New ... activity diagram object flow
Money Worksheets - Change by carolebeachill - Teaching ... activity diagram object flow

Activity Diagram Object Flow


Please create a FREE ACCOUNT to continue reading or download !

Start Your FREE Month!!